ํฐ์คํ ๋ฆฌ ๋ทฐ
[Spring Security] ์คํ๋ง ์ํ๋ฆฌํฐ์ ์ธ์ฆ/์ธ๊ฐ ์ฒ๋ฆฌ ํ๋ฆ
hae.company 2023. 11. 14. 21:11๋ค์ด๊ฐ๊ธฐ์ ์.
2023.11.07 - [Spring๐ธ๏ธ] - [Spring Security] ์คํ๋ง ์ํ๋ฆฌํฐ ๊ธฐ๋ณธ - 1
์ด์ ์ Security ๊ธฐ๋ณธ์ ํตํด์ ์ด๋ ํ ๋ฐฉ์์ผ๋ก ๋ณด์์์ ์ฒ๋ฆฌํ๋์ง ์์๋ณด์๋ค. ํ์ง๋ง ๋ด๋ถ์์ ์ด๋ค ์์ผ๋ก ์ฒ๋ฆฌ๊ฐ ๋๋์ง๋ ์์ธํ๊ฒ ์์๋ณด์ง ๋ชปํ๋ค. ๊ทธ๋ผ ๋ด๋ถ์ ํ๋ฆ์ ํ๋ฒ ์์๋ณด์.

์ธ์ฆ vs ์ธ๊ฐ
์ธ์ฆ(Authentication)
์ฌ์ดํธ์ ์ ๊ทผํ๋ ์ฌ๋์ด ๋๊ตฌ์ธ์ง ์์คํ ์ด ์์์ผ ํ๋ค. ์ต๋ช ์ฌ์ฉ์(anonymous user)๋ฅผ ํ์ฉํ๋ ๊ฒฝ์ฐ๋ ์์ง๋ง, ํน์ ๋ฆฌ์์ค์ ์ ๊ทผํ๊ฑฐ๋ ๊ฐ์ธํ๋ ์ฌ์ฉ์ฑ์ ๋ณด์ฅ ๋ฐ๊ธฐ ์ํด์๋ ๋ฐ๋์ ๋ก๊ทธ์ธํ๋ ๊ณผ์ ์ด ํ์ํ๋ค. ๋ก๊ทธ์ธ์ ๋ณดํต username / password ๋ฅผ ์ ๋ ฅํ๊ณ ๋ก๊ทธ์ธํ๋ ๊ฒฝ์ฐ์ sns ์ฌ์ดํธ๋ฅผ ํตํด ์ธ์ฆ์ ๋๋ฆฌํ๋ ๊ฒฝ์ฐ๊ฐ ์๋ค.
- UsernamePassword ์ธ์ฆ (์ธ์ , ํ ํฐ ๊ด๋ฆฌ)
- Sns ๋ก๊ทธ์ธ (์์ ๋ก๊ทธ์ธ) : ์ธ์ฆ ์์
์ธ๊ฐ / ๊ถํ (Authorization)
์ฌ์ฉ์๊ฐ ๋๊ตฌ์ธ์ง ์์๋ค๋ฉด ์ฌ์ดํธ ๊ด๋ฆฌ์ ํน์ ์์คํ ์ ๋ก๊ทธ์ธํ ์ฌ์ฉ์๊ฐ ์ด๋ค ์ผ์ ํ ์ ์๋์ง ๊ถํ์ ์ค์ ํ๋ค. ๊ถํ์ ํน์ ํ์ด์ง์ ์ ๊ทผํ๊ฑฐ๋ ํน์ ๋ฆฌ์์ค์ ์ ๊ทผํ ์ ์๋ ๊ถํ์ฌ๋ถ๋ฅผ ํ๋จํ๋๋ฐ ์ฌ์ฉ๋๋ค. ๊ฐ๋ฐ์๋ ๊ถํ์ด ์๋ ์ฌ์ฉ์์๊ฒ๋ง ํ์ด์ง๋ ๋ฆฌ์์ค ์ ๊ทผ์ ํ์ฉํ๋๋ก ์ฝ๋ฉํด์ผ ํ๋๋ฐ, ์ด๋ฐ ์ฝ๋๋ฅผ ์ฝ๊ฒ ์์ฑํ ์ ์๋๋ก ํ๋ ์์ํฌ๋ฅผ ์ ๊ณตํ๋ ๊ฒ์ด ์คํ๋ง ์ํ๋ฆฌํฐ ํ๋ ์์ํฌ(Spring Security Framework) ์ด๋ค.
- Secured : deprecated
- PrePostAuthorize
- AOP
์ผ๋ฐ์ ์ธ ์์ฒญ์ ํ๋ฆ
์๋ธ๋ฆฟ ์ปจํ ์ด๋

- ํฐ์บฃ๊ฐ์ ์น ์ดํ๋ฆฌ์ผ์ด์ (WAS)๋ฅผ ์๋ธ๋ฆฟ ์ปจํ ์ด๋๋ผ๊ณ ๋ถ๋ฅธ๋ค. ์ด๋ฌํ ์น ์ดํ๋ฆฌ์ผ์ด์ ์ ๊ธฐ๋ณธ์ ์ผ๋ก ํํฐ์ ์๋ธ๋ฆฟ์ผ๋ก ๊ตฌ์ฑ๋๋ค.
- ํํฐ๋ ์ฒด์ธ์ฒ๋ผ ์ฎ์ฌ์์ด ํํฐ์ฒด์ธ์ด๋ผ๊ณ ๋ ๋ถ๋ฆฐ๋ค. ๋ชจ๋ request๋ ์ด๋ฌํ ํํฐ์ฒด์ธ์ ๊ฑฐ์ณ์ผ์ง ์๋ธ๋ฆฟ ์๋น์ค์ ๋์ฐฉํ ์์๋ค.

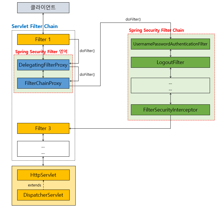
๊ทธ๋ฆผ๊ณผ ๊ฐ์ด DispatcherServlet์ ํด๋ผ์ด์ธํธ์ ์์ฒญ์ด ์ ๋ฌ๋๊ธฐ ์ ์ ํํฐ์ฒด์ธ์ด ๊ตฌ์ฑ๋์ด์๋ค. ์๋ธ๋ฆฟ ํํฐ๋ ๊ฐ๊ฐ์ ํํฐ๋ค์ด doFilter() ๋ผ๋ ๋ฉ์๋๋ฅผ ๊ตฌํํด์ผํ๋ค. doFilter() ๋ฉ์๋์ ํธ์ถ์ ํตํด ํํฐ์ฒด์ธ์ ํ์ฑํ๋ค.
Spring Security ์์ฒญ์ ํ๋ฆ
์คํ๋ง ์ํ๋ฆฌํฐ์์์ ์ ์ฉ

๊ทธ๋ฆผ์ ๋จผ์ ์ดํด๋ณด์. ์ํ๋ฆฌํฐ๋ DelegatingFiterProxy ๋ผ๋ ํํฐ๋ฅผ ๋ง๋ค์ด ๋ฉ์ธ ํํฐ์ฒด์ธ์ ๋ผ์๋ฃ๊ณ , ๊ทธ์๋์ ๋ค์ SecurityFilterChain ๊ทธ๋ฃน์ ๋ฑ๋กํ๋ ๋ฐฉ์์ผ๋ก ๋์ํ๋ค.
- ์ด๋ฌํ ํํฐ์ฒด์ธ์ ๋ฐ๋์ ํ๊ฐ ์ด์์ผ๋ก ๊ตฌ์ฑ๋๋ค.
- url ํจํด์ ๋ฐ๋ผ ์ ์ฉ๋๋ ํํฐ์ฒด์ธ์ ๋ค๋ฅด๊ฒ ๊ตฌ์ฑํ ์์๋ค.
- web resource์ ๊ฒฝ์ฐ ํจํด์ ๋ฐ๋ฅด๋๋ผ๋ ํํฐ๋ฅผ ๋ฌด์ํ๊ณ ํต๊ณผ์ํฌ์๋ ์๋ค.
์๋ ๊ทธ๋ฆผ์ผ๋ก ์กฐ๊ธ ๋ ์์ธํ๊ฒ ์ดํด๋ณด์.

์๋ธ๋ฆฟํํฐ์ SpringSecurityFilter๊ฐ ์ถ๊ฐ๋ ๋ชจ์ต์ด๋ค. ๋นจ๊ฐ ์ ์ ์ผ๋ก ๋ ์์ญ์ ๋ณด๋ฉด 2๊ฐ์ Proxy๊ฐ ๋ณด์ธ๋ค. DelegatingFilterProxy์ FilterChainProxy๋ Filter ์ธํฐํ์ด์ค๋ฅผ ๊ตฌํํ๊ณ ์๋ ์๋ธ๋ฆฟ ํํฐ์ด๋ค. ๊ทธ๋ผ ๋๊ฐ์ง ํํฐ์ ์ญํ ์ ์์๋ณด์.

1. DelegatingFilterProxy
- ๋ณด์์ ๊ด๋ จ๋ ์์ ์ ์ฒ๋ฆฌํ์ง๋ ์์
- ApplicationContext์ Bean์ผ๋ก ๋ฑ๋ก๋ Spring Security์ ํํฐ๋ฅผ ์ฌ์ฉํ๋ ์์์
- ์๋ธ๋ฆฟ ์ปจํ ์ด๋ ์์ญ์ ํํฐ์ ApplicationContext์ Bean์ผ๋ก ๋ฑ๋ก๋ ํํฐ๋ค์ ์ฐ๊ฒฐํด ์ฃผ๋ ๋ธ๋ฆฌ์ง ์ญํ
2. FilterChainProxy
- ๋ณด์์ ์ํ ์์ ์ ์ฒ๋ฆฌํ๋ ํํฐ์ ๋ชจ์
- Spring Security์ Filter๋ฅผ ์ฌ์ฉํ๊ธฐ์ํ ์ง์ ์
- FiterChainProxy๋ถํฐ ์ํ๋ฆฌํฐ์์ ์ ๊ณตํ๋ ๋ณด์ํํฐ๋ค์ด ํ์ํ ์์ ์ ์ํ
์ด๋ ๊ฒ ๋ฑ๋ก๋ FiterChainProxy์์ ์ฌ์ฉํ ์์๋ ํํฐ์ ์ข ๋ฅ๋ ์๋์์ ์ดํด๋ณด์.
Spring Security ํํฐ์ ์ข ๋ฅ

๋ชจ๋ ํํฐ๋ค์ ๊ฐ๊ธฐ ์์ ์ ์ญํ ์ด ์๋ค. ์ด๋ฐ ์ญํ ์ ์ ๋ฆฌํด์ ์์๋ณด์.
- HeaderWriterFilter : Http ํด๋๋ฅผ ๊ฒ์ฌํ๋ค. ์จ์ผ ํ ๊ฑด ์ ์จ์๋์ง, ํ์ํ ํด๋๋ฅผ ๋ํด์ค์ผ ํ ๊ฑด ์๋๊ฐ?
- CorsFilter : ํ๊ฐ๋ ์ฌ์ดํธ๋ ํด๋ผ์ด์ธํธ์ ์์ฒญ์ธ๊ฐ?
- CsrfFilter : ๋ด๊ฐ ๋ด๋ณด๋ธ ๋ฆฌ์์ค์์ ์ฌ๋ผ์จ ์์ฒญ์ธ๊ฐ?
- LogoutFilter : ์ง๊ธ ๋ก๊ทธ์์ํ๊ฒ ๋ค๊ณ ํ๋๊ฑด๊ฐ?
- UsernamePasswordAuthenticationFilter : username / password ๋ก ๋ก๊ทธ์ธ์ ํ๋ ค๊ณ ํ๋๊ฐ? ๋ง์ฝ ๋ก๊ทธ์ธ์ด๋ฉด ์ฌ๊ธฐ์ ์ฒ๋ฆฌํ๊ณ ๊ฐ์ผ ํ ํ์ด์ง๋ก ๋ณด๋ด ์ค๊ป.
- ConcurrentSessionFilter : ์ฌ๊ฑฐ์ ๊ธฐ์ ๋ก๊ทธ์ธ ํ๋๊ฑธ ํ์ฉํ ๊ฒ์ธ๊ฐ?
- BearerTokenAuthenticationFilter : Authorization ํด๋์ Bearer ํ ํฐ์ด ์ค๋ฉด ์ธ์ฆ ์ฒ๋ฆฌ ํด์ค๊ป.
- BasicAuthenticationFilter : Authorization ํด๋์ Basic ํ ํฐ์ ์ฃผ๋ฉด ๊ฒ์ฌํด์ ์ธ์ฆ์ฒ๋ฆฌ ํด์ค๊ป.
- RequestCacheAwareFilter : ๋ฐฉ๊ธ ์์ฒญํ request ์ด๋ ฅ์ด ๋ค์์ ํ์ํ ์ ์์ผ๋ ์บ์์ ๋ด์๋์๊ป.
- SecurityContextHolderAwareRequestFilter : ๋ณด์ ๊ด๋ จ Servlet 3 ์คํ์ ์ง์ํ๊ธฐ ์ํ ํํฐ๋ผ๊ณ ํ๋ค.(?)
- RememberMeAuthenticationFilter : ์์ง Authentication ์ธ์ฆ์ด ์๋ ๊ฒฝ์ฐ๋ผ๋ฉด RememberMe ์ฟ ํค๋ฅผ ๊ฒ์ฌํด์ ์ธ์ฆ ์ฒ๋ฆฌํด์ค๊ป
- AnonymousAuthenticationFilter : ์์ง๋ ์ธ์ฆ์ด ์๋์์ผ๋ฉด ๋๋ Anonymous ์ฌ์ฉ์์ผ
- SessionManagementFilter : ์๋ฒ์์ ์ง์ ํ ์ธ์ ์ ์ฑ ์ ๊ฒ์ฌํ ๊ป.
- ExcpetionTranslationFilter : ๋ ์ดํ์ ์ธ์ฆ์ด๋ ๊ถํ ์์ธ๊ฐ ๋ฐ์ํ๋ฉด ๋ด๊ฐ ์ก์์ ์ฒ๋ฆฌํด ์ค๊ป.
- FilterSecurityInterceptor : ์ฌ๊ธฐ๊น์ง ์ด์์ ์๋ค๋ฉด ์ธ์ฆ์ด ์๋ค๋ ๊ฑฐ๋, ๋๊ฐ ๋ค์ด๊ฐ๋ ค๊ณ ํ๋ request ์ ๋ค์ด๊ฐ ์๊ฒฉ์ด ์๋์ง ๊ทธ๋ฆฌ๊ณ ๋ฆฌํดํ ๊ฒฐ๊ณผ๋ฅผ ๋์๊ฒ ๋ณด๋ด์ค๋ ๋๋๊ฑด์ง ๋ง์ง๋ง์ผ๋ก ๋ด๊ฐ ์ ๊ฒํด ์ค๊ป.
- ๊ทธ ๋ฐ์... OAuth2 ๋ Saml2, Cas, X509 ๋ฑ์ ๊ดํ ํํฐ๋ค๋ ์กด์ฌ.
- ํํฐ์ ์์๋ ๊ต์ฅํ ์ค์ํ๋ค. ๊ธฐ๋ณธํํฐ์ ์์๋ ์ ํด์ ธ์๊ณ , ๊ทธ์ ๋ฐ๋ผ ์์ฑ ๋์ผ ํ๋ค.
์ ๊ทธ๋ผ ์ด์ ์คํ๋ง ์ํ๋ฆฌํฐ์์์ ์ธ์ฆ์ฒ๋ฆฌ ํ๋ฆ์ ์์๋ณด์!
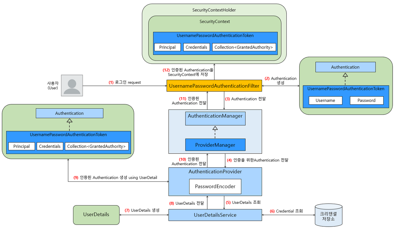
Spring Security ์ธ์ฆ ์ฒ๋ฆฌ ํ๋ฆ

(1) ์ฌ์ฉ์๊ฐ ๋ก๊ทธ์ธ ํผ์ ์ด์ฉํด Username, Password๋ฅผ ํฌํจํ request๋ฅผ ์ํ๋ฆฌํฐ๊ฐ ์ ์ฉ๋ ์ ํ๋ฆฌ์ผ์ด์ ์ ์ ์กํ๋ค. ์ฆ ๋ก๊ทธ์ธ ์์ฒญ์ด ๋ค์ด์์๋, Filter๋ค ์ค์ usernamePasswordAuthenticationFilter๊ฐ ํด๋น ์์ฒญ์ ์ ๋ฌ ๋ฐ๋๋ค.
(2) ์ด๋ ์ฌ์ฉ์์ ์์ฒญ์ ์ ๋ฌ๋ฐ์ UsernamePasswordAuthenticationFilter๊ฐ Username, Password๋ฅผ ์ด์ฉํด UsernamePasswordAuthenticationToken์ ์์ฑํ๋ค. ์ด Token์ Authentication ์ธํฐํ์ด์ค๋ฅผ ๊ตฌํํ ๊ตฌํ ํด๋์ค์ด๋ฉฐ, ์ฌ๊ธฐ์์ Authentication์ ์์ง ์ธ์ฆ๋์ง ์์ Authentication์ด๋ค.
(3) ์ธ์ฆ๋์ง ์์ Authentication์ ๊ฐ์ง๊ณ ์๋ UsernamePasswordAuthenticationFilter๊ฐ Authentication์ AuthenticationManager์๊ฒ ์ ๋ฌํ๋ค. AuthenticationManager๋ ์ธ์ฆ์ฒ๋ฆฌ๋ฅผ ์ด๊ดํ๋ ๋งค๋์ ธ์ญํ ์ ํ๋ ์ธํฐํ์ด์ค๋ก, AuthenticationManager๋ฅผ ๊ตฌํํ ํด๋์ค๊ฐ ProviderManager์ด๋ค. ์ฆ ProviderManager๊ฐ ์ธ์ฆ์ด๋ผ๋ ์์ ์ ์ด๊ดํ๋ ์ค์ง์ ์ธ ๋งค๋์ ธ์ธ ๊ฒ์ด๋ค.
(4) ProviderManager๋ก ๋ถํฐ Authentication์ AuthenticationProvider์๊ฒ ์ ๋ฌํ๋ค. ์ด์ฒ๋ผ ProviderManager๊ฐ ์ง์ ์ธ์ฆ์ ์ฒ๋ฆฌํ๋๊ฒ์ด ์๋ AuthenticationProvider์๊ฒ ์ธ์ฆ์ฒ๋ฆฌ๋ฅผ ๋งก๊ธฐ๋ ๊ฒ์ด๋ค.
(5) AuthenticationProvider๋ UserDetailsService๋ฅผ ์ด์ฉํด UserDetails๋ฅผ ์กฐํํ๋ค.
(6) ๋ฐ์ดํฐ ๋ฒ ์ด์ค๋ฑ์ ์ ์ฅ์์์ ์กฐํํ ์ฌ์ฉ์์ ํฌ๋ ๋ด์ ์ ํฌํจํ ์ฌ์ฉ์์ ์ ๋ณด๋ฅผ ๊ฐ์ง๊ณ ์จ๋ค.
(7) ๊ฐ์ง๊ณ ์จ ์ฌ์ฉ์์ ์ ๋ณด๋ฅผ ๊ธฐ๋ฐ์ผ๋ก UserDeatails๋ฅผ ์์ฑํ๋ค.
(8) ์์ฑ๋ UserDetails๋ฅผ ๋ค์ AuthenticationProvider์๊ฒ ์ ๋ฌํ๋ค.
(9) UserDetails๋ฅผ ์ ๋ฌ๋ฐ์ AuthenticationProvider๋ PasswordEncoder๋ฅผ ์ด์ฉํด UserDetails์ ํฌํจ๋ ์ํธํ๋ Password์ ์ธ์ฆ์ ์ํ Authentiation ์์ ํฌํจ๋ Password๊ฐ ์ผ์นํ๋์ง ๊ฒ์ฆํ๋ค. ๊ทธ๋ฆฌ๊ณ ๊ฒ์ฆ์ ์ฑ๊ณต์ ํ๋ฉด, UserDetails๋ฅผ ์ด์ฉํด ์ธ์ฆ๋ Authentication์ ์์ฑํ๋ค. ์ฌ๊ธฐ์ ๊ฒ์ฆ์ ์ฑ๊ณตํ์ง ๋ชปํ๋ฉด Exception์ ๋ฑ๊ณ , ์ธ์ฆ์ฒ๋ฆฌ๋ฅผ ์ค๋จํ๋ค.
(10) AuthenticationProvider๋ ์ธ์ฆ๋ Authentication์ ProviderManager์๊ฒ ์ ๋ฌํ๋ค. ์ด๋ ProviderManager์๊ฒ ์ ๋ฌํ Authentication์ ์ธ์ฆ์ ์ฑ๊ณตํ ์ฌ์ฉ์ ์ ๋ณด(Principal, Credential, GrantedAuthorities)๋ฅผ ๋ด๊ณ ์๋ค.
(11) ProviderManager๋ ์ธ์ฆ๋ Authentication์ ๋ค์ UsernamePasswordAuthenticationFilter์๊ฒ ์ ๋ฌํ๋ค.
(12) ๋ง์ง๋ง์ผ๋ก UsernamePasswordAuthenticationFilter๋ SecurityContextHolder๋ฅผ ์ด์ฉํด SecurityContext์ ์ธ์ฆ๋ Authentication์ ์ ์ฅํ๋ค.
์ดํ, SpringSecurity์ ์ธ์ ์ ์ฑ ์ ๋ฐ๋ผ์, HttpSession์ ์ ์ฅ๋์ด ์ฌ์ฉ์์ ์ธ์ฆ์ํ๋ฅผ ์ ์งํ๊ธฐ๋ํ๊ณ ,, HttpSession์ ์์ฑํ์ง ์๊ณ ๋ฌด์ํ๋ฅผ ์ ์งํ๋ ๋ฑ์ ์ ์ฑ ์ ๋ฃ์ด์ค์์๋ค.(JWT ์ฐธ๊ณ )
Spring Security์ ๊ถํ ์ฒ๋ฆฌ ํ๋ฆ
๋ค์์ผ๋ก ๊ถํ์ฒ๋ฆฌ์ ํ๋ฆ์ ๋ํด์ ์์๋ณด์.

๊ถํ์ฒ๋ฆฌ๋ ๋ก๊ทธ์ธ ๋ฑ์ ์ธ์ฆ์ ์ฑ๊ณตํ ์ดํ์ ํ๋ฆ์ด๋ค. ์ธ์ฆ์ด ์ฑ๊ณตํ ์ดํ, ์ธ์ฆ๋ ์ฌ์ฉ์์๊ฒ Spring Security์์ ์ด๋ป๊ฒ ๊ถํ์ ๋ถ์ฌํ๋์ง ์์๋ณด์.
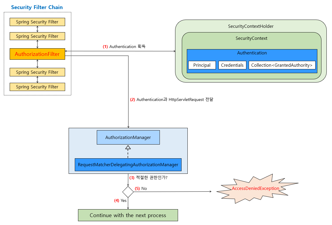
Spring Security Filter Chain์์ URL์ ํตํด ์ฌ์ฉ์์ ์์ธ์ค๋ฅผ ์ ํํ๋ ๊ถํ ๋ถ์ฌ Fitler๋ AuthorizationFilter์ด๋ค.
(1) AuthorizationFilter๋ SecurityContextHolder๋ก ๋ถํฐ Authentication์ ํ๋ํ๋ค. (์ธ์ฆ์ด ์๋ฃ๋ Authentication)
(2) SecurityContextHolder๋ก ๋ถํฐ ํ๋ํ Authentication๊ณผ HttpServletRequest๋ฅผ AuthorizationManager์๊ฒ ์ ๋ฌํ๋ค. AuthorizationManager๋ ๊ถํ ๋ถ์ฌ ์ฒ๋ฆฌ๋ฅผ ์ด๊ดํ๋ ๋งค๋์ ธ ์ญํ ์ ์ธํฐํ์ด์ค์ด๊ณ , RequestMatcherDelegatingAuthorizationManager๋ AuthorizationManager๋ฅผ ๊ตฌํํ๋ ๊ตฌํ์ฒด์ค ํ๋์ด๋ค. RequestMatcherDelegatingAuthorizationManager๋ RequestMatcher ํ๊ฐ์์ ๊ธฐ๋ฐ์ผ๋ก ํด๋น ํ๊ฐ์์ ๋งค์นญ๋๋ AuthorizationManager์๊ฒ ๊ถํ ๋ถ์ฌ ์ฒ๋ฆฌ๋ฅผ ์์ํ๋ ์ญํ ์ ํ๋ค. ์ฆ, RequestMatcherDelegatingAuthorizationManager๊ฐ ์ง์ ๊ถํ์ ๋ถ์ฌํ๋ ๊ฒ์ด ์๋, RequestMatcher ๋ฅผ ํตํด ๋งค์นญ๋๋ AuthorizationManager ๊ตฌํ ํด๋์ค์๊ฒ ์์์ ํ๋ค.
(3) RequestMatcherDelegatingAuthorizationManager ๋ด๋ถ์์ ๋งค์นญ๋๋ AuthorizationManager ๊ตฌํ ํด๋์ค๊ฐ ์์ผ๋ฉด, ํด๋น AuthorizationManager ๊ตฌํ ํด๋์ค๊ฐ ์ฌ์ฉ์์ ๊ถํ์ ์ฒดํฌํ๋ค.
(4) ์ ์ ํ ๊ถํ์ด๋ฉด ๋ค์์ผ๋ก ์์ฒญ๋ ํ๋ก์ธ์ค๋ก ์ด๋ํ๋ค.
(5) ์ ์ ํ ๊ถํ์ด ์๋๋ผ๋ฉด, AccessDeniedException์ด throws ๋๊ณ , ExceptionTranslationFilter๊ฐ AccessDeniedException์ ์ฒ๋ฆฌํ๋ค.
- Total
- Today
- Yesterday
- preproject
- Java
- mysql ์ค์
- JSP
- ์ํฐ๋ ์ฑ๋ฆฐ์ง
- Til
- ํ๊ณ
- error
- ๋ฐ์ดํฐ๋ฒ ์ด์ค
- ๋์ปค
- ์ฝ๋์คํ ์ด์ธ
- ์ฐ๋ถํฌ
- docker
- oracle
- ๋ฐฑ์ค
- doit์๊ณ ๋ฆฌ์ฆ์ ๋ฌธ
- ์ ๋ณด์ฒ๋ฆฌ๊ธฐ์ฌ ์ค๊ธฐ
- modifiedAt
- xml
- ๋ ์
- VMware
- ๋ค์ด๋๋ฏนํ๋ก๊ทธ๋๋ฐ
- sqld
- yml ๋ถ๋ฆฌ
- Stream
- pyinstaller ์ค์น
- Spring
- mapper
- codestates
- PostgreSQL
| ์ผ | ์ | ํ | ์ | ๋ชฉ | ๊ธ | ํ |
|---|---|---|---|---|---|---|
| 1 | 2 | 3 | ||||
| 4 | 5 | 6 | 7 | 8 | 9 | 10 |
| 11 | 12 | 13 | 14 | 15 | 16 | 17 |
| 18 | 19 | 20 | 21 | 22 | 23 | 24 |
| 25 | 26 | 27 | 28 | 29 | 30 | 31 |